Модуль 2. Разработка базы данных по ER-диаграмме (MySQL через phpMyAdmin)
Цель: создать БД и таблицы по ER, настроить PK/FK/ограничения, затем импортировать Заказчики.json.
0. Важно перед стартом
-
Везде ниже используется один вариант выполнения: * SQL-запрос (DDL/DML)
-
Рекомендуемая структура: используем одну БД
dairy_demo. Отдельный namespaceappне требуется — все таблицы создаются внутри базы данных.
1. Создание базы данных
Создание БД через SQL
CREATE DATABASE IF NOT EXISTS dairy_demo
DEFAULT CHARACTER SET utf8mb4
DEFAULT COLLATE utf8mb4_unicode_ci;
Подключение:
- phpMyAdmin: выбрать БД
dairy_demoв дереве слева
2. Подготовка окружения в phpMyAdmin
- Откройте phpMyAdmin
- В левой панели выберите БД
dairy_demo - Перейдите на вкладку SQL (для выполнения DDL/DML)
3. Создание таблиц по ER-диаграмме (каждая — GUI или SQL)
Ниже перечислены основные сущности. Для каждой — 2 способа.
Важно: для внешних ключей используйте движок InnoDB (обычно по умолчанию).
3.1. COUNTERPARTY (Контрагент)
CREATE TABLE IF NOT EXISTS counterparty (
id BIGINT NOT NULL AUTO_INCREMENT,
name VARCHAR(255) NOT NULL,
inn VARCHAR(32) NULL,
address VARCHAR(255) NULL,
phone VARCHAR(64) NULL,
is_salesman TINYINT(1) NOT NULL DEFAULT 0,
is_buyer TINYINT(1) NOT NULL DEFAULT 0
) ENGINE=InnoDB;
3.2. ITEM (Номенклатура)
CREATE TABLE IF NOT EXISTS item (
id BIGINT NOT NULL AUTO_INCREMENT,
code VARCHAR(64) UNIQUE,
name VARCHAR(255) NOT NULL,
item_type ENUM('product','material') NOT NULL,
unit_default VARCHAR(32) NULL,
PRIMARY KEY (id)
) ENGINE=InnoDB;
3.3. PRICE (Прайс-лист)
CREATE TABLE IF NOT EXISTS price (
id BIGINT NOT NULL AUTO_INCREMENT,
item_id BIGINT NOT NULL,
price DECIMAL(12,2) NOT NULL,
effective_from DATE NULL,
effective_to DATE NULL,
PRIMARY KEY (id),
KEY idx_price_item (item_id),
CONSTRAINT fk_price_item
FOREIGN KEY (item_id) REFERENCES item(id)
ON UPDATE CASCADE
ON DELETE RESTRICT
) ENGINE=InnoDB;
Примечание по ограничениям:
price >= 0и проверка дат могут быть добавлены черезCHECKв MySQL 8.0.16+.- Если версия ниже — контролируйте в приложении/вводе.
3.4. SPECIFICATION и SPECIFICATION_MATERIAL
SPECIFICATION
CREATE TABLE IF NOT EXISTS specification (
id BIGINT NOT NULL AUTO_INCREMENT,
name VARCHAR(255) NOT NULL,
product_item_id BIGINT NOT NULL,
output_qty DECIMAL(12,3) NOT NULL DEFAULT 1.000,
output_unit VARCHAR(32) NULL,
manufacturer_id BIGINT NULL,
PRIMARY KEY (id),
KEY idx_spec_product (product_item_id),
KEY idx_spec_manufacturer (manufacturer_id),
CONSTRAINT fk_spec_product
FOREIGN KEY (product_item_id) REFERENCES item(id)
ON UPDATE CASCADE
ON DELETE RESTRICT,
CONSTRAINT fk_spec_manufacturer
FOREIGN KEY (manufacturer_id) REFERENCES counterparty(id)
ON UPDATE CASCADE
ON DELETE RESTRICT
) ENGINE=InnoDB DEFAULT CHARSET=utf8mb4 COLLATE=utf8mb4_unicode_ci;
SPECIFICATION_MATERIAL
CREATE TABLE IF NOT EXISTS specification_material (
id BIGINT NOT NULL AUTO_INCREMENT,
specification_id BIGINT NOT NULL,
material_item_id BIGINT NOT NULL,
qty DECIMAL(12,3) NOT NULL,
unit VARCHAR(32) NULL,
PRIMARY KEY (id),
UNIQUE KEY uq_spec_material (specification_id, material_item_id),
KEY idx_specmat_material (material_item_id),
CONSTRAINT fk_specmat_spec
FOREIGN KEY (specification_id) REFERENCES specification(id)
ON UPDATE CASCADE
ON DELETE CASCADE,
CONSTRAINT fk_specmat_material
FOREIGN KEY (material_item_id) REFERENCES item(id)
ON UPDATE CASCADE
ON DELETE RESTRICT
) ENGINE=InnoDB;
3.5. PRODUCTION_ORDER, PRODUCTION_PRODUCT_LINE, PRODUCTION_MATERIAL_LINE
CREATE TABLE IF NOT EXISTS production_order (
id BIGINT NOT NULL AUTO_INCREMENT,
doc_no VARCHAR(64) NOT NULL,
doc_date DATE NULL,
manufacturer_id BIGINT NULL,
note TEXT NULL,
PRIMARY KEY (id),
KEY idx_prodorder_manufacturer (manufacturer_id),
CONSTRAINT fk_prodorder_manufacturer
FOREIGN KEY (manufacturer_id) REFERENCES counterparty(id)
ON UPDATE CASCADE
ON DELETE RESTRICT
) ENGINE=InnoDB DEFAULT CHARSET=utf8mb4 COLLATE=utf8mb4_unicode_ci;
CREATE TABLE IF NOT EXISTS production_product_line (
id BIGINT NOT NULL AUTO_INCREMENT,
production_order_id BIGINT NOT NULL,
product_item_id BIGINT NOT NULL,
qty DECIMAL(12,3) NOT NULL,
unit VARCHAR(32) NULL,
PRIMARY KEY (id),
KEY idx_prodprod_order (production_order_id),
KEY idx_prodprod_item (product_item_id),
CONSTRAINT fk_prodprod_order
FOREIGN KEY (production_order_id) REFERENCES production_order(id)
ON UPDATE CASCADE
ON DELETE CASCADE,
CONSTRAINT fk_prodprod_item
FOREIGN KEY (product_item_id) REFERENCES item(id)
ON UPDATE CASCADE
ON DELETE RESTRICT
) ENGINE=InnoDB;
CREATE TABLE IF NOT EXISTS production_material_line (
id BIGINT NOT NULL AUTO_INCREMENT,
production_order_id BIGINT NOT NULL,
material_item_id BIGINT NOT NULL,
qty DECIMAL(12,3) NOT NULL,
unit VARCHAR(32) NULL,
PRIMARY KEY (id),
KEY idx_prodmat_order (production_order_id),
KEY idx_prodmat_item (material_item_id),
CONSTRAINT fk_prodmat_order
FOREIGN KEY (production_order_id) REFERENCES production_order(id)
ON UPDATE CASCADE
ON DELETE CASCADE,
CONSTRAINT fk_prodmat_item
FOREIGN KEY (material_item_id) REFERENCES item(id)
ON UPDATE CASCADE
ON DELETE RESTRICT
) ENGINE=InnoDB;
3.6. CUSTOMER_ORDER и CUSTOMER_ORDER_LINE
CREATE TABLE IF NOT EXISTS customer_order (
id BIGINT NOT NULL AUTO_INCREMENT,
doc_no VARCHAR(64) NOT NULL,
doc_date DATE NULL,
executor_id BIGINT NULL,
customer_id BIGINT NULL,
total_amount DECIMAL(12,2) NULL,
PRIMARY KEY (id),
KEY idx_custorder_executor (executor_id),
KEY idx_custorder_customer (customer_id),
CONSTRAINT fk_custorder_executor
FOREIGN KEY (executor_id) REFERENCES counterparty(id)
ON UPDATE CASCADE
ON DELETE RESTRICT,
CONSTRAINT fk_custorder_customer
FOREIGN KEY (customer_id) REFERENCES counterparty(id)
ON UPDATE CASCADE
ON DELETE RESTRICT
) ENGINE=InnoDB DEFAULT CHARSET=utf8mb4 COLLATE=utf8mb4_unicode_ci;
CREATE TABLE IF NOT EXISTS customer_order_line (
id BIGINT NOT NULL AUTO_INCREMENT,
customer_order_id BIGINT NOT NULL,
product_item_id BIGINT NOT NULL,
qty DECIMAL(12,3) NOT NULL,
unit VARCHAR(32) NULL,
unit_price DECIMAL(12,2) NULL,
line_amount DECIMAL(12,2) NULL,
PRIMARY KEY (id),
KEY idx_custline_order (customer_order_id),
KEY idx_custline_item (product_item_id),
CONSTRAINT fk_custline_order
FOREIGN KEY (customer_order_id) REFERENCES customer_order(id)
ON UPDATE CASCADE
ON DELETE CASCADE,
CONSTRAINT fk_custline_item
FOREIGN KEY (product_item_id) REFERENCES item(id)
ON UPDATE CASCADE
ON DELETE RESTRICT
) ENGINE=InnoDB;
3.7. COST_CALCULATION и COST_CALCULATION_LINE
CREATE TABLE IF NOT EXISTS cost_calculation (
id BIGINT NOT NULL AUTO_INCREMENT,
calc_date DATE NULL,
product_item_id BIGINT NOT NULL,
product_qty DECIMAL(12,3) NOT NULL DEFAULT 1.000,
total_cost DECIMAL(12,2) NULL,
PRIMARY KEY (id),
KEY idx_costcalc_product (product_item_id),
CONSTRAINT fk_costcalc_product
FOREIGN KEY (product_item_id) REFERENCES item(id)
ON UPDATE CASCADE
ON DELETE RESTRICT
) ENGINE=InnoDB;
CREATE TABLE IF NOT EXISTS cost_calculation_line (
id BIGINT NOT NULL AUTO_INCREMENT,
cost_calculation_id BIGINT NOT NULL,
material_item_id BIGINT NOT NULL,
qty DECIMAL(12,3) NOT NULL,
unit VARCHAR(32) NULL,
unit_cost DECIMAL(12,2) NULL,
line_cost DECIMAL(12,2) NULL,
PRIMARY KEY (id),
KEY idx_costline_calc (cost_calculation_id),
KEY idx_costline_item (material_item_id),
CONSTRAINT fk_costline_calc
FOREIGN KEY (cost_calculation_id) REFERENCES cost_calculation(id)
ON UPDATE CASCADE
ON DELETE CASCADE,
CONSTRAINT fk_costline_item
FOREIGN KEY (material_item_id) REFERENCES item(id)
ON UPDATE CASCADE
ON DELETE RESTRICT
) ENGINE=InnoDB;
4. Импорт Заказчики.json (GUI или SQL)
Шаг 1. Staging-таблица
CREATE TABLE IF NOT EXISTS counterparty_import (
id BIGINT NOT NULL AUTO_INCREMENT PRIMARY KEY,
payload JSON NOT NULL
) ENGINE=InnoDB;
Шаг 2. Загрузка данных из Заказчики.json
Ключевой момент (важно)
В phpMyAdmin нет команды типа \copy.
Импорт JSON делается через:
- вариант A (рекомендуется): преобразовать JSON в SQL (
INSERT) и импортировать как.sql - вариант B (MySQL 8+): загрузить JSON в staging и распаковать через
JSON_TABLE
Правильный вариант №1 (РЕКОМЕНДУЕТСЯ): JSON → SQL и импорт через phpMyAdmin
- Преобразуйте
Заказчики.jsonв файлcounterparty_seed.sqlвида:
INSERT INTO counterparty (id, name, inn, address, phone, is_salesman, is_buyer) VALUES
('C001','ООО Ромашка','1234567890','г. ...','+7... ',1,0),
('C002','ИП Иванов',NULL,'г. ...',NULL,0,1);
-
В phpMyAdmin:
-
выберите БД
dairy_demo - вкладка Import
- загрузите
counterparty_seed.sql - выполните импорт
Правильный вариант №2 (MySQL 8+): загрузка JSON в staging и распаковка
2.1. Вставка JSON в staging
Откройте файл Заказчики.json, скопируйте содержимое (массив [...]) и выполните:
INSERT INTO counterparty_import(payload)
VALUES (CAST('[
{"id":"C001","name":"ООО Ромашка","inn":"123","address":"...","phone":"...","salesman":true,"buyer":false}
]' AS JSON));
Если внутри JSON встречаются кавычки и спецсимволы, вставка может потребовать экранирования. Для экзамена чаще всего удобнее вариант №1 (JSON → SQL).
2.2. Распаковка массива JSON в таблицу counterparty
INSERT INTO counterparty (id, name, inn, address, phone, is_salesman, is_buyer)
SELECT
jt.id,
jt.name,
NULLIF(jt.inn, ''),
NULLIF(COALESCE(jt.address, jt.addres), ''),
NULLIF(jt.phone, ''),
IFNULL(jt.salesman, 0),
IFNULL(jt.buyer, 0)
FROM counterparty_import ci
JOIN JSON_TABLE(ci.payload, '$[*]' COLUMNS (
id BIGINT PATH '$.id',
name VARCHAR(255) PATH '$.name',
inn VARCHAR(32) PATH '$.inn' NULL ON ERROR,
address VARCHAR(255) PATH '$.address' NULL ON ERROR,
addres VARCHAR(255) PATH '$.addres' NULL ON ERROR,
phone VARCHAR(64) PATH '$.phone' NULL ON ERROR,
salesman TINYINT(1) PATH '$.salesman' DEFAULT 0 ON EMPTY DEFAULT 0 ON ERROR,
buyer TINYINT(1) PATH '$.buyer' DEFAULT 0 ON EMPTY DEFAULT 0 ON ERROR
)) AS jt
ON DUPLICATE KEY UPDATE
name = VALUES(name),
inn = VALUES(inn),
address = VALUES(address),
phone = VALUES(phone),
is_salesman = VALUES(is_salesman),
is_buyer = VALUES(is_buyer);
Шаг 3. Проверка
SELECT COUNT(*) FROM counterparty;
SELECT * FROM counterparty ORDER BY id LIMIT 10;
Внимание! Заполните таблицы логическими данными, чтобы можно было все правильно отработать.
5. Проверка своей базы данных
Для проверки своей БД после создания таблиц:
5.1. Выбрать БД
- Откройте phpMyAdmin и выберите БД
dairy_demo - Убедитесь, что все таблицы созданы и связи (FK) присутствуют
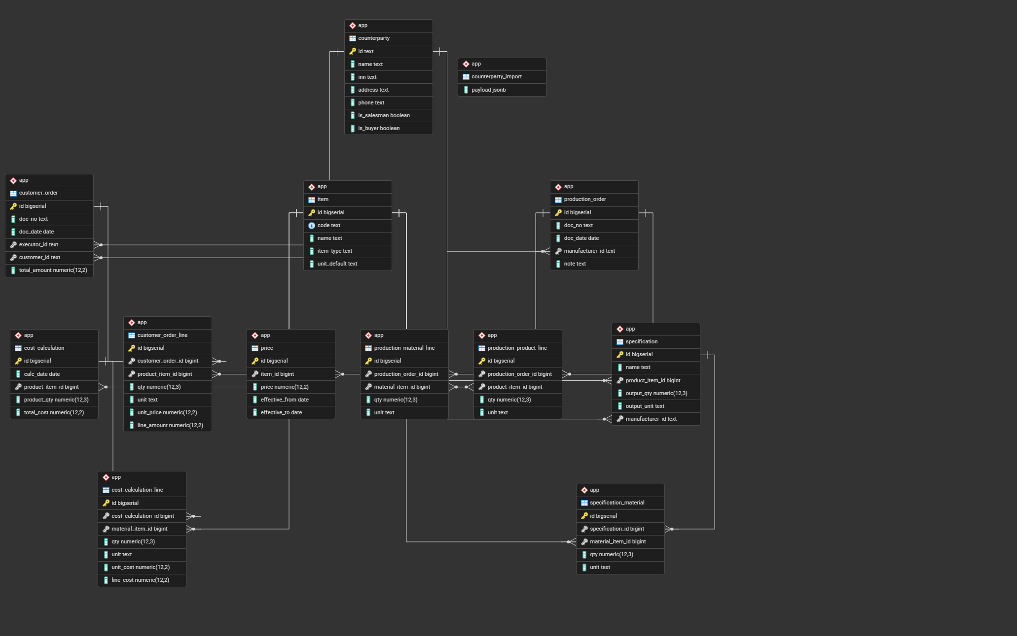
Рисунок 1 – Проверка своей базы данных
5.2. Создание ER-диаграммы
SHOW TABLES;
SHOW CREATE TABLE counterparty;
SHOW CREATE TABLE customer_order_line;
Если доступен режим “Designer” в phpMyAdmin — можно визуально посмотреть связи между таблицами.
Рисунок 2 – Создание ER-диаграммы
5.3. Сохранение диаграммы
Как получить файл:
- phpMyAdmin → выбрать БД
dairy_demo - Вкладка Export
- Format: SQL
- Export → сохранить файл как
dairy_demo_mysql.sql
Рисунок 3 – Пример сохраненной диаграммы
6. Скачать пример готовой базы данных
dairy_demo.sql


