Модуль 1. Пример решения
1. Git-репозиторий
Первый коммит (начало работы)
git clone <url-репозитория>
# создайте структуру проекта
git add .
git commit -m "Начало работы над модулем 1"
git push
Финальный коммит (завершение)
git add .
git commit -m "Завершение выполнения модуля 1"
git push
2. База данных
Используется XAMPP: Apache + MySQL, phpMyAdmin.
2.1. Запуск XAMPP
- Откройте XAMPP Control Panel.
- Нажмите Start для Apache и MySQL.
Рисунок 1 — Запуск XAMPP
- Откройте
http://localhost/phpmyadmin.
Рисунок 2 — phpMyAdmin
2.2. Создание базы данных
- Вкладка Базы данных → имя
korochki, кодировкаutf8mb4_general_ci→ Создать.
Рисунок 3 — Создание базы данных
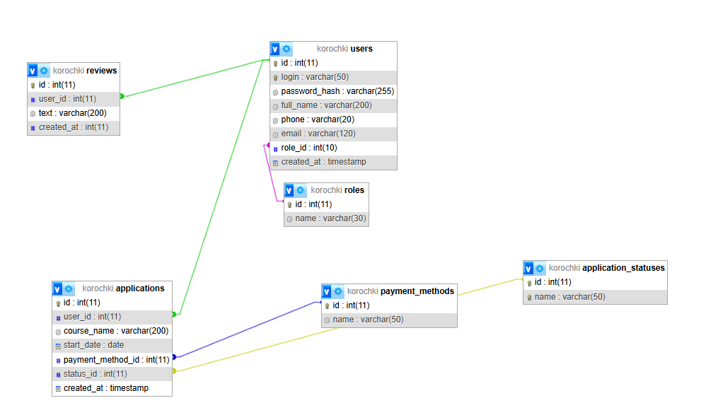
2.3. Схема данных (3НФ)
Минимальные сущности по заданию:
erDiagram
ROLES {
INT id PK
VARCHAR name UK
}
USERS {
INT id PK
VARCHAR login UK
VARCHAR password_hash
VARCHAR full_name
VARCHAR phone
VARCHAR email UK
INT role_id FK
TIMESTAMP created_at
}
PAYMENT_METHODS {
INT id PK
VARCHAR name UK
}
APPLICATION_STATUSES {
INT id PK
VARCHAR name UK
}
APPLICATIONS {
INT id PK
INT user_id FK
VARCHAR course_name
DATE start_date
INT payment_method_id FK
INT status_id FK
TIMESTAMP created_at
}
REVIEWS {
INT id PK
INT user_id FK
TEXT text
TIMESTAMP created_at
}
ROLES ||--o{ USERS : "role_id"
USERS ||--o{ APPLICATIONS : "user_id"
PAYMENT_METHODS ||--o{ APPLICATIONS : "payment_method_id"
APPLICATION_STATUSES ||--o{ APPLICATIONS : "status_id"
USERS ||--o{ REVIEWS : "user_id"
ER-диаграмма базы данных «Корочки.есть»
2.4. Создание таблиц в phpMyAdmin
Таблица roles
Вкладка базы korochki → Создать таблицу → имя roles, 2 столбца.
| Поле | Тип | Атрибуты |
|---|---|---|
id |
INT | PRIMARY KEY, AUTO_INCREMENT |
name |
VARCHAR(30) | NOT NULL, UNIQUE |
Рисунок 4 — Создание таблицы roles
Рисунок 5 — Поля таблицы roles
Таблица users
8 столбцов:
| Поле | Тип | Атрибуты |
|---|---|---|
id |
INT | PRIMARY KEY, AUTO_INCREMENT |
login |
VARCHAR(50) | NOT NULL, UNIQUE |
password_hash |
VARCHAR(255) | NOT NULL |
full_name |
VARCHAR(200) | NOT NULL |
phone |
VARCHAR(20) | NOT NULL |
email |
VARCHAR(120) | NOT NULL, UNIQUE |
role_id |
INT | NOT NULL |
created_at |
TIMESTAMP | DEFAULT CURRENT_TIMESTAMP |
Рисунок 6 — Создание таблицы users
Таблица payment_methods
| Поле | Тип | Атрибуты |
|---|---|---|
id |
INT | PRIMARY KEY, AUTO_INCREMENT |
name |
VARCHAR(50) | NOT NULL, UNIQUE |
Рисунок 7 — Создание таблицы payment_methods
Таблица application_statuses
| Поле | Тип | Атрибуты |
|---|---|---|
id |
INT | PRIMARY KEY, AUTO_INCREMENT |
name |
VARCHAR(50) | NOT NULL, UNIQUE |
Рисунок 8 — Создание таблицы application_statuses
Таблица applications
7 столбцов:
| Поле | Тип | Атрибуты |
|---|---|---|
id |
INT | PRIMARY KEY, AUTO_INCREMENT |
user_id |
INT | NOT NULL |
course_name |
VARCHAR(200) | NOT NULL |
start_date |
DATE | NOT NULL |
payment_method_id |
INT | NOT NULL |
status_id |
INT | NOT NULL |
created_at |
TIMESTAMP | DEFAULT CURRENT_TIMESTAMP |
Рисунок 9 — Создание таблицы applications
Таблица reviews
| Поле | Тип | Атрибуты |
|---|---|---|
id |
INT | PRIMARY KEY, AUTO_INCREMENT |
user_id |
INT | NOT NULL |
text |
TEXT | NOT NULL |
created_at |
TIMESTAMP | DEFAULT CURRENT_TIMESTAMP |
Рисунок 10 — Создание таблицы reviews
2.5. Внешние ключи (FK)
Таблица users
Откройте users → Структура → Связи (Relation view):
Рисунок 11 — Вкладка «Связи»
role_id→roles.id, ON DELETE: RESTRICT, ON UPDATE: CASCADE
Рисунок 12 — FK в таблице users
Таблица applications
user_id→users.id, ON DELETE: CASCADE, ON UPDATE: CASCADEpayment_method_id→payment_methods.id, ON DELETE: RESTRICT, ON UPDATE: CASCADEstatus_id→application_statuses.id, ON DELETE: RESTRICT, ON UPDATE: CASCADE
Рисунок 13 — FK в таблице applications
Таблица reviews
user_id→users.id, ON DELETE: CASCADE, ON UPDATE: CASCADE
Рисунок 14 — FK в таблице reviews
После создания FK внесите тестовые данные для проверки работы БД.
2.6. ER-диаграмма средствами СУБД
- Откройте базу
korochki→ вкладка Designer (Конструктор).
Рисунок 15 — Вкладка Designer
- Убедитесь, что отображены все таблицы и связи.
- Сделайте скриншот (
Win+Shift+S) и сохраните какer-diagram-korochki.png.
Рисунок 16 — ER-диаграмма в phpMyAdmin Designer
2.7. Экспорт SQL-дампа
- Откройте базу
korochki→ вкладка Экспорт. - Метод: Быстро, формат: SQL → Вперёд.
Рисунок 17 — Экспорт базы данных
Рисунок 18 — Скачивание SQL-файла
Добавьте korochki.sql в репозиторий (папка db/).
3. Полный стек: Flask + MySQL
Структура проекта:
korochki/ ├── backend/ │ └── app.py ├── frontend/ │ ├── register.html │ ├── login.html │ ├── applications.html │ ├── create_application.html │ ├── admin.html │ └── styles.css └── db/ └── korochki.sql
Установка зависимостей
pip install flask flask-cors pymysql
3.1. backend/app.py — полный файл
Все маршруты и API-эндпоинты в одном файле:
from flask import Flask, request, jsonify, send_from_directory
import os, re, hashlib
import pymysql
from flask_cors import CORS
app = Flask(__name__)
CORS(app)
FRONTEND_DIR = os.path.join(os.path.dirname(__file__), "..", "frontend")
DB_CONFIG = {
"host": "127.0.0.1", "user": "root", "password": "",
"database": "korochki", "charset": "utf8mb4",
"cursorclass": pymysql.cursors.DictCursor
}
RE_LOGIN = re.compile(r"^[A-Za-z0-9]{6,}$") # логин: латиница/цифры, от 6
RE_FULLNAME = re.compile(r"^[А-Яа-яЁё\s]+$")
RE_PHONE = re.compile(r"^8\(\d{3}\)\d{3}-\d{2}-\d{2}$")
RE_EMAIL = re.compile(r"^[^@\s]+@[^@\s]+\.[^@\s]+$")
def pw(p): return hashlib.sha256(p.encode()).hexdigest()
def db(): return pymysql.connect(**DB_CONFIG)
# ── Страницы ──────────────────────────────────────────────────────────────────
app.add_url_rule("/", "pg_idx", lambda: send_from_directory(FRONTEND_DIR,"login.html"))
app.add_url_rule("/login", "pg_login", lambda: send_from_directory(FRONTEND_DIR,"login.html"))
app.add_url_rule("/register", "pg_reg", lambda: send_from_directory(FRONTEND_DIR,"register.html"))
app.add_url_rule("/applications", "pg_apps", lambda: send_from_directory(FRONTEND_DIR,"applications.html"))
app.add_url_rule("/create_application","pg_create", lambda: send_from_directory(FRONTEND_DIR,"create_application.html"))
app.add_url_rule("/admin", "pg_admin", lambda: send_from_directory(FRONTEND_DIR,"admin.html"))
app.add_url_rule("/styles.css", "pg_css", lambda: send_from_directory(FRONTEND_DIR,"styles.css"))
app.add_url_rule("/slider.js", "pg_sldr", lambda: send_from_directory(FRONTEND_DIR,"slider.js"))
app.add_url_rule("/assets/<path:fp>", "pg_assets", lambda fp: send_from_directory(os.path.join(FRONTEND_DIR,"assets"),fp))
# ── API ───────────────────────────────────────────────────────────────────────
@app.post("/api/register")
def register():
d = request.get_json(silent=True) or {}
login = (d.get("login") or "").strip()
password = d.get("password") or ""
fname = (d.get("full_name") or "").strip()
phone = (d.get("phone") or "").strip()
email = (d.get("email") or "").strip()
if not all([login, password, fname, phone, email]):
return jsonify({"error": "Все поля обязательны."}), 400
if not RE_LOGIN.match(login):
return jsonify({"error": "Логин: латиница/цифры, от 6 символов."}), 400
if len(password) < 8:
return jsonify({"error": "Пароль: не менее 8 символов."}), 400
if not RE_FULLNAME.match(fname):
return jsonify({"error": "ФИО: только кириллица и пробелы."}), 400
if not RE_PHONE.match(phone):
return jsonify({"error": "Телефон: формат 8(XXX)XXX-XX-XX."}), 400
if not RE_EMAIL.match(email):
return jsonify({"error": "Email: неверный формат."}), 400
try:
conn = db()
with conn:
with conn.cursor() as cur:
cur.execute("SELECT id FROM users WHERE login=%s OR email=%s", (login, email))
if cur.fetchone():
return jsonify({"error": "Логин или email уже заняты."}), 409
cur.execute("SELECT id FROM roles WHERE name='user'")
role = cur.fetchone()
cur.execute(
"INSERT INTO users (login,password_hash,full_name,phone,email,role_id)"
" VALUES (%s,%s,%s,%s,%s,%s)",
(login, pw(password), fname, phone, email, role["id"])
)
conn.commit()
return jsonify({"message": "Пользователь создан."}), 201
except Exception:
return jsonify({"error": "Ошибка сервера."}), 500
@app.post("/api/login")
def login():
d = request.get_json(silent=True) or {}
login_val = (d.get("login") or "").strip()
password = d.get("password") or ""
if not login_val or not password:
return jsonify({"error": "Введите логин и пароль."}), 400
try:
conn = db()
with conn:
with conn.cursor() as cur:
cur.execute(
"SELECT u.id, r.name AS role, u.password_hash"
" FROM users u JOIN roles r ON r.id=u.role_id WHERE u.login=%s",
(login_val,)
)
user = cur.fetchone()
if not user or user["password_hash"] != pw(password):
return jsonify({"error": "Неверный логин или пароль."}), 401
return jsonify({"message": "Вход выполнен.", "user_id": user["id"], "role": user["role"]}), 200
except Exception:
return jsonify({"error": "Ошибка сервера."}), 500
@app.get("/api/applications/my")
def my_apps():
uid = request.args.get("user_id", "").strip()
if not uid.isdigit():
return jsonify({"error": "Требуется user_id."}), 400
try:
conn = db()
with conn:
with conn.cursor() as cur:
cur.execute("""
SELECT a.id, a.course_name,
DATE_FORMAT(a.start_date,'%%Y-%%m-%%d') AS start_date,
pm.name AS payment_method, st.name AS status,
DATE_FORMAT(a.created_at,'%%Y-%%m-%%d %%H:%%i') AS created_at
FROM applications a
JOIN payment_methods pm ON pm.id = a.payment_method_id
JOIN application_statuses st ON st.id = a.status_id
WHERE a.user_id = %s ORDER BY a.id DESC
""", (int(uid),))
return jsonify({"applications": cur.fetchall()}), 200
except Exception:
return jsonify({"error": "Ошибка сервера."}), 500
@app.post("/api/applications")
def create_app():
d = request.get_json(silent=True) or {}
uid = d.get("user_id")
course = (d.get("course_name") or "").strip()
start = (d.get("start_date") or "").strip()
pm_name = (d.get("payment_method") or "").strip()
if not isinstance(uid, int) or uid <= 0:
return jsonify({"error": "Требуется user_id."}), 400
if not course:
return jsonify({"error": "Укажите курс."}), 400
if not start:
return jsonify({"error": "Укажите дату."}), 400
if pm_name not in ("Наличными", "Переводом по номеру телефона"):
return jsonify({"error": "Выберите способ оплаты."}), 400
try:
conn = db()
with conn:
with conn.cursor() as cur:
cur.execute("SELECT id FROM users WHERE id=%s", (uid,))
if not cur.fetchone():
return jsonify({"error": "Пользователь не найден."}), 404
cur.execute("SELECT id FROM payment_methods WHERE name=%s", (pm_name,))
pm = cur.fetchone()
cur.execute("SELECT id FROM application_statuses WHERE name='Новая'")
st = cur.fetchone()
cur.execute(
"INSERT INTO applications (user_id,course_name,start_date,payment_method_id,status_id)"
" VALUES (%s,%s,%s,%s,%s)",
(uid, course, start, pm["id"], st["id"])
)
conn.commit()
return jsonify({"message": "Заявка создана."}), 201
except Exception:
return jsonify({"error": "Ошибка сервера."}), 500
@app.post("/api/reviews")
def add_review():
d = request.get_json(silent=True) or {}
uid = d.get("user_id")
text = (d.get("text") or "").strip()
if not isinstance(uid, int) or uid <= 0:
return jsonify({"error": "Требуется user_id."}), 400
if not text:
return jsonify({"error": "Текст отзыва обязателен."}), 400
try:
conn = db()
with conn:
with conn.cursor() as cur:
cur.execute("SELECT id FROM users WHERE id=%s", (uid,))
if not cur.fetchone():
return jsonify({"error": "Пользователь не найден."}), 404
cur.execute("INSERT INTO reviews (user_id,text) VALUES (%s,%s)", (uid, text))
conn.commit()
return jsonify({"message": "Отзыв добавлен."}), 201
except Exception:
return jsonify({"error": "Ошибка сервера."}), 500
@app.get("/api/admin/applications")
def admin_apps():
try:
conn = db()
with conn:
with conn.cursor() as cur:
cur.execute("""
SELECT a.id, u.login AS user_login, a.course_name,
DATE_FORMAT(a.start_date,'%%Y-%%m-%%d') AS start_date,
pm.name AS payment_method, st.name AS status
FROM applications a
JOIN users u ON u.id = a.user_id
JOIN payment_methods pm ON pm.id = a.payment_method_id
JOIN application_statuses st ON st.id = a.status_id
ORDER BY a.id DESC
""")
return jsonify({"applications": cur.fetchall()}), 200
except Exception:
return jsonify({"error": "Ошибка сервера."}), 500
@app.patch("/api/admin/applications/<int:app_id>/status")
def admin_status(app_id):
d = request.get_json(silent=True) or {}
sname = (d.get("status") or "").strip()
if sname not in {"Новая", "Идёт обучение", "Обучение завершено"}:
return jsonify({"error": "Недопустимый статус."}), 400
try:
conn = db()
with conn:
with conn.cursor() as cur:
cur.execute("SELECT id FROM application_statuses WHERE name=%s", (sname,))
st = cur.fetchone()
if not st:
return jsonify({"error": "Статус не найден."}), 500
cur.execute("UPDATE applications SET status_id=%s WHERE id=%s", (st["id"], app_id))
if cur.rowcount == 0:
return jsonify({"error": "Заявка не найдена."}), 404
conn.commit()
return jsonify({"message": "Статус обновлён."}), 200
except Exception:
return jsonify({"error": "Ошибка сервера."}), 500
if __name__ == "__main__":
app.run(host="127.0.0.1", port=5000, debug=True)
Все маршруты:
Метод Путь Назначение GET /Перенаправление на login GET /loginСтраница авторизации GET /registerСтраница регистрации GET /applicationsСписок заявок пользователя GET /create_applicationФорма новой заявки GET /adminПанель администратора POST /api/registerРегистрация пользователя POST /api/loginАвторизация GET /api/applications/myЗаявки текущего пользователя POST /api/applicationsСоздание заявки POST /api/reviewsДобавление отзыва GET /api/admin/applicationsВсе заявки (админ) PATCH /api/admin/applications/<id>/statusСмена статуса (админ)
3.2. frontend/register.html
HTML5-валидация через
pattern+minlength+required. Запрос к/api/register.
<!doctype html>
<html lang="ru">
<head>
<meta charset="utf-8">
<meta name="viewport" content="width=device-width, initial-scale=1">
<title>Регистрация — Корочки.есть</title>
<link rel="stylesheet" href="/styles.css">
</head>
<body>
<div class="container">
<h1>Регистрация</h1>
<div class="card">
<form id="f">
<div class="field">
<label>Логин</label>
<input name="login" required minlength="6" pattern="^[A-Za-z0-9]{6,}$"
placeholder="Латиница/цифры, от 6 символов">
</div>
<div class="field">
<label>Пароль</label>
<input name="password" type="password" required minlength="8"
placeholder="Минимум 8 символов">
</div>
<div class="field">
<label>ФИО</label>
<input name="full_name" required pattern="^[А-Яа-яЁё\s]+$"
placeholder="Кириллица и пробелы">
</div>
<div class="field">
<label>Телефон</label>
<input name="phone" required pattern="^8\(\d{3}\)\d{3}-\d{2}-\d{2}$"
placeholder="8(XXX)XXX-XX-XX">
</div>
<div class="field">
<label>Email</label>
<input name="email" type="email" required placeholder="name@example.com">
</div>
<div class="actions">
<button type="submit">Создать пользователя</button>
</div>
<p id="msg" class="msg"></p>
</form>
</div>
<p><a href="/login">Уже зарегистрированы? Войти</a></p>
</div>
<script>
const f = document.getElementById("f"), msg = document.getElementById("msg");
f.addEventListener("submit", async e => {
e.preventDefault();
msg.textContent = "";
if (!f.checkValidity()) { msg.textContent = "Проверьте поля."; return; }
const res = await fetch("/api/register", {
method: "POST",
headers: { "Content-Type": "application/json" },
body: JSON.stringify({
login: f.login.value.trim(), password: f.password.value,
full_name: f.full_name.value.trim(), phone: f.phone.value.trim(),
email: f.email.value.trim()
})
});
const j = await res.json().catch(() => ({}));
msg.textContent = res.ok ? "Пользователь создан." : j.error || "Ошибка.";
msg.className = res.ok ? "msg ok" : "msg error";
if (res.ok) f.reset();
});
</script>
</body>
</html>
3.3. frontend/login.html
Авторизация. После входа сохраняет
user_idиroleвlocalStorage, перенаправляет на/admin(если admin) или/applications.
<!doctype html>
<html lang="ru">
<head>
<meta charset="utf-8">
<meta name="viewport" content="width=device-width, initial-scale=1">
<title>Авторизация — Корочки.есть</title>
<link rel="stylesheet" href="/styles.css">
</head>
<body>
<div class="container">
<h1>Авторизация</h1>
<div class="card">
<form id="f">
<div class="field">
<label>Логин</label>
<input name="login" required placeholder="Введите логин">
</div>
<div class="field">
<label>Пароль</label>
<input name="password" type="password" required placeholder="Введите пароль">
</div>
<div class="actions">
<button type="submit">Войти</button>
</div>
<p id="msg" class="msg"></p>
</form>
</div>
<p><a href="/register">Еще не зарегистрированы? Регистрация</a></p>
</div>
<script>
const f = document.getElementById("f"), msg = document.getElementById("msg");
f.addEventListener("submit", async e => {
e.preventDefault();
msg.textContent = "";
const res = await fetch("/api/login", {
method: "POST",
headers: { "Content-Type": "application/json" },
body: JSON.stringify({ login: f.login.value.trim(), password: f.password.value })
});
const j = await res.json().catch(() => ({}));
if (!res.ok) {
msg.textContent = j.error || "Неверные данные.";
msg.className = "msg error";
return;
}
localStorage.setItem("user_id", j.user_id);
localStorage.setItem("role", j.role);
window.location.href = j.role === "admin" ? "/admin" : "/applications";
});
</script>
</body>
</html>
3.4. frontend/applications.html
Список заявок пользователя + форма отзыва.
<!doctype html>
<html lang="ru">
<head>
<meta charset="utf-8">
<meta name="viewport" content="width=device-width, initial-scale=1">
<title>Мои заявки — Корочки.есть</title>
<link rel="stylesheet" href="/styles.css">
</head>
<body>
<div class="container">
<h1>Мои заявки</h1>
<div id="authWarn" style="display:none">
<p>Требуется авторизация.</p><a href="/login">Войти</a>
</div>
<div id="content" style="display:none">
<h2>Список заявок</h2>
<div style="overflow-x:auto">
<table class="table">
<thead><tr><th>ID</th><th>Курс</th><th>Дата</th><th>Оплата</th><th>Статус</th><th>Создана</th></tr></thead>
<tbody id="tbody"></tbody>
</table>
</div>
<p><a href="/create_application">+ Новая заявка</a></p>
<div class="card">
<h2>Отзыв</h2>
<div id="reviewStatus" class="msg"></div>
<form id="reviewForm">
<div class="field">
<label>Текст отзыва</label>
<textarea id="reviewText" placeholder="Введите отзыв" disabled></textarea>
</div>
<div class="actions">
<button id="reviewSubmit" type="submit" disabled>Отправить отзыв</button>
</div>
<p id="reviewMsg" class="msg"></p>
</form>
</div>
<p id="msg" class="msg"></p>
</div>
</div>
<script>
const uid = localStorage.getItem("user_id");
if (!uid) {
document.getElementById("authWarn").style.display = "block";
} else {
document.getElementById("content").style.display = "block";
async function load() {
const res = await fetch("/api/applications/my?user_id=" + uid);
const j = await res.json().catch(() => ({}));
if (!res.ok) {
document.getElementById("msg").textContent = j.error || "Ошибка.";
return;
}
const apps = j.applications || [];
const tb = document.getElementById("tbody");
tb.innerHTML = apps.length
? apps.map(a => `<tr><td>${a.id}</td><td>${a.course_name}</td>
<td>${a.start_date}</td><td>${a.payment_method}</td>
<td>${a.status}</td><td>${a.created_at}</td></tr>`).join("")
: "<tr><td colspan='6'>Заявок нет</td></tr>";
// Отзыв доступен только после завершения курса
const done = apps.some(a => a.status === "Обучение завершено");
const rs = document.getElementById("reviewStatus");
const rt = document.getElementById("reviewText");
const rb = document.getElementById("reviewSubmit");
if (done) {
rs.className = "msg ok";
rs.textContent = "Курс завершён. Можно оставить отзыв.";
rt.disabled = rb.disabled = false;
} else {
rs.className = "msg error";
rs.textContent = "Отзыв доступен только после завершения курса.";
document.getElementById("reviewForm").classList.add("is-locked");
}
}
load();
document.getElementById("reviewForm").addEventListener("submit", async e => {
e.preventDefault();
const text = document.getElementById("reviewText").value.trim();
if (!text) return;
const res = await fetch("/api/reviews", {
method: "POST",
headers: { "Content-Type": "application/json" },
body: JSON.stringify({ user_id: Number(uid), text })
});
const j = await res.json().catch(() => ({}));
const rm = document.getElementById("reviewMsg");
rm.textContent = res.ok ? "Отзыв отправлен." : j.error || "Ошибка.";
rm.className = res.ok ? "msg ok" : "msg error";
if (res.ok) document.getElementById("reviewText").value = "";
});
}
</script>
</body>
</html>
3.5. frontend/create_application.html
Форма новой заявки. Курс — свободный ввод (в модуле 1). Дата — тип
date.
<!doctype html>
<html lang="ru">
<head>
<meta charset="utf-8">
<meta name="viewport" content="width=device-width, initial-scale=1">
<title>Новая заявка — Корочки.есть</title>
<link rel="stylesheet" href="/styles.css">
</head>
<body>
<div class="container">
<h1>Новая заявка</h1>
<div id="authWarn" style="display:none">
<p>Требуется авторизация.</p><a href="/login">Войти</a>
</div>
<div id="content" style="display:none">
<div class="card">
<form id="f">
<div class="field">
<label>Наименование курса</label>
<input name="course_name" required placeholder="Введите название курса">
</div>
<div class="field">
<label>Желаемая дата начала обучения</label>
<input name="start_date" type="date" required>
</div>
<div class="field">
<label>Способ оплаты</label>
<label><input type="radio" name="pm" value="Наличными" required> Наличными</label><br>
<label><input type="radio" name="pm" value="Переводом по номеру телефона"> Переводом по номеру телефона</label>
</div>
<div class="actions">
<button type="submit">Отправить</button>
<a href="/applications">Назад</a>
</div>
<p id="msg" class="msg"></p>
</form>
</div>
</div>
</div>
<script>
const uid = localStorage.getItem("user_id");
if (!uid) {
document.getElementById("authWarn").style.display = "block";
} else {
document.getElementById("content").style.display = "block";
const f = document.getElementById("f"), msg = document.getElementById("msg");
f.addEventListener("submit", async e => {
e.preventDefault();
msg.textContent = "";
const pm = f.querySelector("input[name=pm]:checked");
if (!pm) { msg.textContent = "Выберите способ оплаты."; return; }
const res = await fetch("/api/applications", {
method: "POST",
headers: { "Content-Type": "application/json" },
body: JSON.stringify({
user_id: Number(uid),
course_name: f.course_name.value.trim(),
start_date: f.start_date.value,
payment_method: pm.value
})
});
const j = await res.json().catch(() => ({}));
msg.textContent = res.ok ? "Заявка отправлена." : j.error || "Ошибка.";
msg.className = res.ok ? "msg ok" : "msg error";
if (res.ok) f.reset();
});
}
</script>
</body>
</html>
3.6. frontend/admin.html
Минимальная панель администратора: таблица всех заявок, смена статуса.
<!doctype html>
<html lang="ru">
<head>
<meta charset="utf-8">
<meta name="viewport" content="width=device-width, initial-scale=1">
<title>Администратор — Корочки.есть</title>
<link rel="stylesheet" href="/styles.css">
</head>
<body>
<div class="container">
<h1>Панель администратора</h1>
<div id="accessWarn" style="display:none">
<p>Доступ запрещён.</p><a href="/login">Войти</a>
</div>
<div id="content" style="display:none">
<h2>Все заявки</h2>
<div style="overflow-x:auto">
<table class="table">
<thead><tr>
<th>ID</th><th>Логин</th><th>Курс</th>
<th>Дата</th><th>Оплата</th><th>Статус</th><th>Действие</th>
</tr></thead>
<tbody id="tbody"></tbody>
</table>
</div>
<p id="msg" class="msg"></p>
</div>
</div>
<script>
const role = localStorage.getItem("role");
if (role !== "admin") {
document.getElementById("accessWarn").style.display = "block";
} else {
document.getElementById("content").style.display = "block";
function render(apps) {
const tb = document.getElementById("tbody");
tb.innerHTML = apps.length
? apps.map(a => `<tr>
<td>${a.id}</td><td>${a.user_login}</td><td>${a.course_name}</td>
<td>${a.start_date}</td><td>${a.payment_method}</td>
<td><select class="ss" data-id="${a.id}">
<option ${a.status==="Новая"?"selected":""}>Новая</option>
<option ${a.status==="Идёт обучение"?"selected":""}>Идёт обучение</option>
<option ${a.status==="Обучение завершено"?"selected":""}>Обучение завершено</option>
</select></td>
<td><button class="sb" data-id="${a.id}">Сохранить</button></td>
</tr>`).join("")
: "<tr><td colspan='7'>Заявок нет</td></tr>";
tb.querySelectorAll(".sb").forEach(b => b.addEventListener("click", async () => {
const id = b.dataset.id;
const sel = tb.querySelector(`.ss[data-id="${id}"]`);
const res = await fetch(`/api/admin/applications/${id}/status`, {
method: "PATCH",
headers: { "Content-Type": "application/json" },
body: JSON.stringify({ status: sel.value })
});
const j = await res.json().catch(() => ({}));
const msg = document.getElementById("msg");
msg.textContent = res.ok ? "Статус обновлён." : j.error || "Ошибка.";
msg.className = res.ok ? "msg ok" : "msg error";
}));
}
async function load() {
const res = await fetch("/api/admin/applications");
const j = await res.json().catch(() => ({}));
if (!res.ok) { document.getElementById("msg").textContent = j.error || "Ошибка."; return; }
render(j.applications || []);
}
load();
}
</script>
</body>
</html>
3.7. frontend/styles.css
Минимальный CSS с поддержкой mobile-first,
.card,.field,.table,.msg.
:root {
--bg: #fff; --text: #222; --muted: #666; --border: #d7d7d7;
--surface: #f7f7f7; --focus: #1a73e8; --danger: #b00020; --ok: #0b8043;
}
* { box-sizing: border-box; }
body { margin: 0; font-family: Arial, sans-serif; background: var(--bg); color: var(--text); }
.container { max-width: 760px; margin: 16px auto; padding: 0 14px; }
h1, h2 { margin: 0 0 16px; font-weight: 700; } h2 { margin-top: 24px; }
.card { background: var(--surface); border: 1px solid var(--border); border-radius: 10px; padding: 16px; }
.field { margin-bottom: 12px; }
label { display: inline-block; margin-bottom: 6px; font-weight: 600; }
input, textarea, select { width: 100%; padding: 12px; border: 1px solid var(--border); border-radius: 8px; background: #fff; font-size: 16px; }
textarea { resize: vertical; min-height: 110px; }
input:focus, textarea:focus, select:focus { outline: 2px solid var(--focus); outline-offset: 1px; }
.actions { display: flex; gap: 10px; align-items: center; margin-top: 14px; }
button { padding: 12px 14px; min-height: 44px; border: 1px solid var(--border); border-radius: 8px; background: #fff; cursor: pointer; font-weight: 700; }
button:hover { filter: brightness(0.98); }
a { color: var(--focus); text-decoration: none; } a:hover { text-decoration: underline; }
.msg { margin-top: 12px; white-space: pre-line; color: var(--muted); }
.msg.error { color: var(--danger); } .msg.ok { color: var(--ok); }
.table { width: 100%; border-collapse: collapse; background: #fff; border: 1px solid var(--border); border-radius: 10px; overflow: hidden; display: block; overflow-x: auto; }
.table th, .table td { border-bottom: 1px solid var(--border); padding: 10px; text-align: left; font-size: 14px; white-space: nowrap; }
.table th { background: var(--surface); font-weight: 700; }
#reviewForm.is-locked { opacity: .75; }
#reviewForm.is-locked textarea, #reviewForm.is-locked button { cursor: not-allowed; }
@media (min-width: 640px) { .table { display: table; overflow-x: visible; } .table th, .table td { white-space: normal; } }
@media (min-width: 1024px) { .container { max-width: 980px; margin: 28px auto; } }
4. Запуск и проверка
py backend/app.py
Откройте http://127.0.0.1:5000/login.
| Логин | Пароль | Роль |
|---|---|---|
Admin |
KorokNET |
Администратор |
Хэш пароля Admin
В БД хранится sha256-хэш. Выполните в Python и обновите таблицу users:
import hashlib
print(hashlib.sha256("KorokNET".encode()).hexdigest())
UPDATE users SET password_hash = 'ВАШ_ХЭШ' WHERE login = 'Admin';
5. Результат модуля 1
Сделайте финальный коммит:
git add .
git commit -m "Завершение выполнения модуля 1"
git push
Репозиторий должен содержать:
-
backend/app.py -
frontend/*.html,frontend/styles.css -
db/korochki.sql - ER-диаграмма (
db/er-diagram-korochki.png)

















